Everything You Need to Build Intelligent Assistants
From document processing to autonomous agents — a complete toolkit for enterprise AI.
Knowledge Base Management
A powerful ingestion pipeline that transforms your documents into searchable, AI-ready knowledge.
- AI-powered PDF processing with vision models for complex layouts
- Support for PDF, DOCX, HTML, TXT, Markdown, and Excel
- Configurable chunking — recursive splitting with custom sizes and overlap
- pgvector-powered semantic similarity search
- Hybrid search combines vector similarity with keyword matching
- Automatic reindexing when documents are updated

RAG-Powered Q&A
The heart of Vector Lab — ask questions in natural language, get precise answers with source citations.
- Every answer includes citations with specific page numbers
- Built-in PDF viewer — click a citation to see the original source
- Conversation memory for natural follow-up questions
- Configurable retrieval — similarity thresholds, result count, reranking

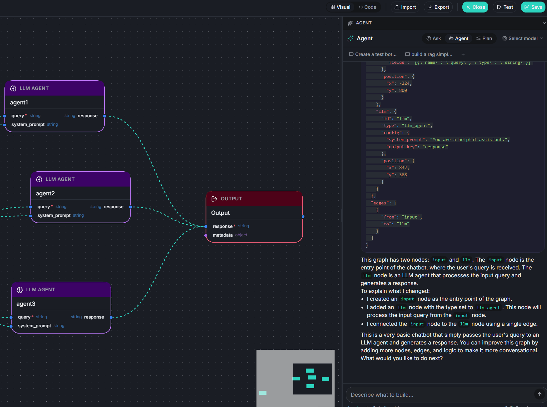
Visual Graph Builder
What makes Vector Lab more than a chatbot — a full agent platform with visual workflow design.
- Drag-and-drop interface with 40+ node types
- Visual canvas shows the entire workflow at a glance
- Code view available for developers who prefer JSON editing
- Built-in playground for testing before deployment
- AI assistant helps build and modify graphs through conversation
- Import/export for sharing and version control

Skills & Tools
Extend agent capabilities with reusable packages, standardized integrations, and custom code.
- Skills — reusable personas, instructions, and RAG presets for any agent
- MCP (Model Context Protocol) for standardized external service integration
- Custom plugin nodes — extend with your own Python code
- Web scraper for pulling content from websites
- Database-to-KB sync for automatic knowledge base updates

Supported Formats & AI Models
No vendor lock-in. Choose the AI provider that fits your security, performance, and cost requirements.
Document Formats
AI Providers
Run models locally with Ollama for maximum privacy and data sovereignty.

Agent Capabilities
From simple Q&A to complex multi-step workflows with decision logic and human oversight.
AI & Data
- LLM Agents
- RAG Agents
- Prompt Templates
- Memory Management
- Code Execution
Flow & Integration
- Routing & Conditionals
- Parallel Processing
- HTTP Calls
- Database Queries
- Human-in-the-Loop

Ready to Transform Your Knowledge?
Request a personalized demo and see how Vector Lab can revolutionize how your organization works with documents and data.
Pilot programs available — start with a single department